企业设置
简介
展示团队的基本信息,可以绑定钉钉或企业微信。

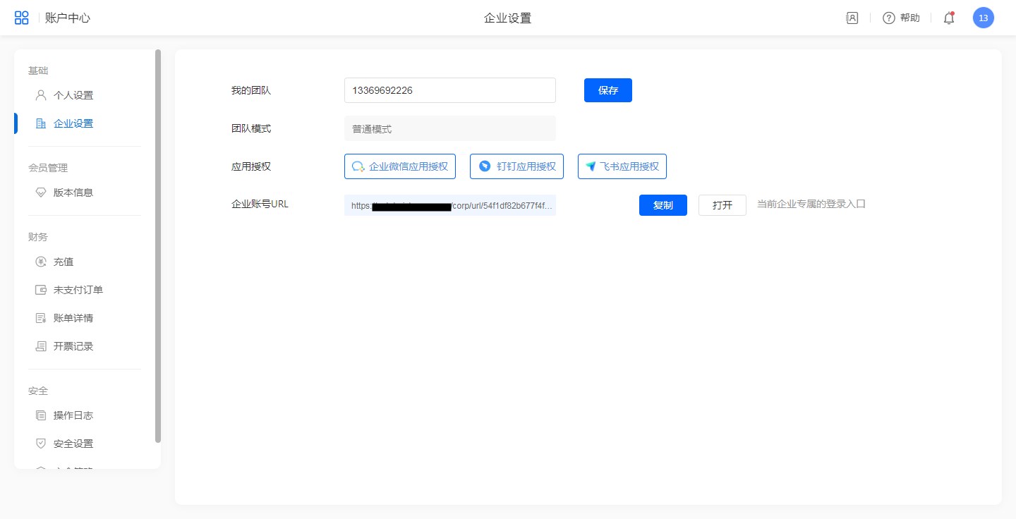
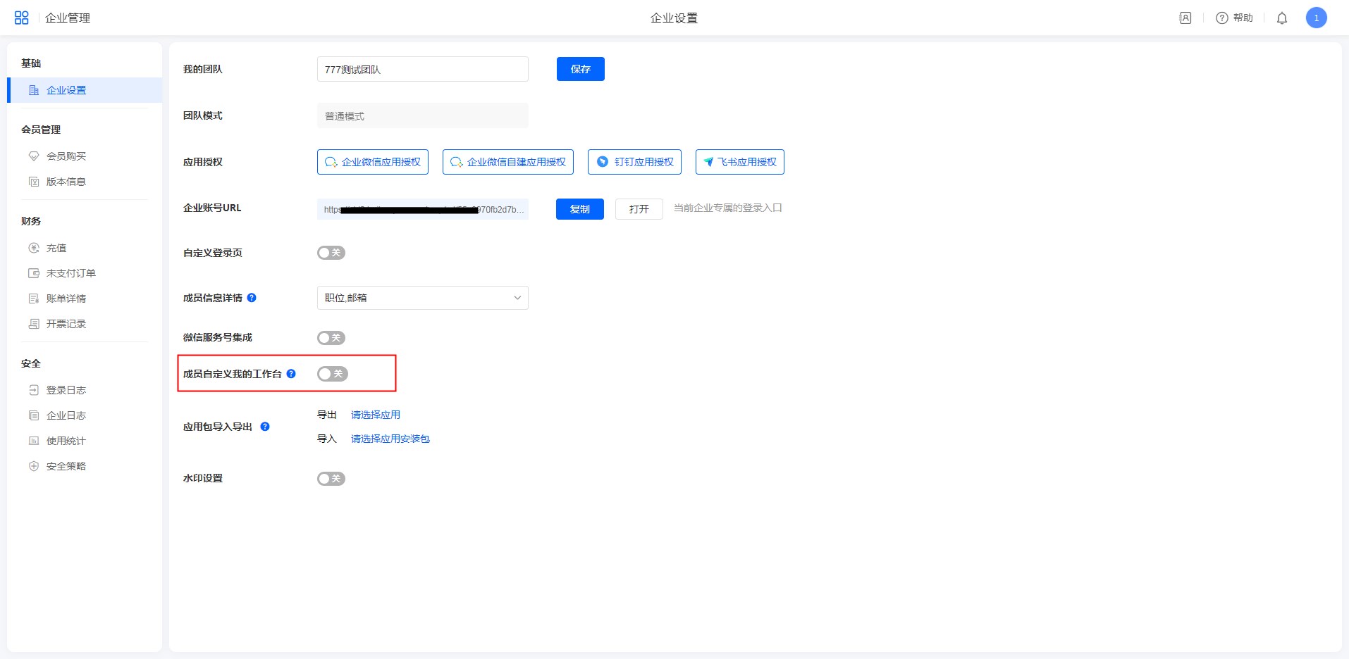
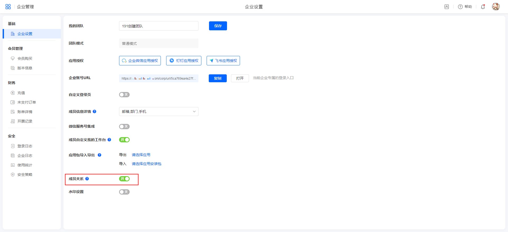
我的团队
即在当前团队处显示的名称,可自定义修改,修改后保存。
团队模式
团队模式有普通模式、企业微信模式、钉钉模式三种。如果绑定了企业微信,团队模式会变成企业微信模式。
应用授权
企业微信应用授权
绑定企业微信入口,绑定企业微信参考企业微信集成.
钉钉应用授权
绑定钉钉应用授权,绑定钉钉参考钉钉集成。
企业账号URL
团队成员访问此链接可直接进入团队,无需手动切换团队。
成员信息详情
此功能可控制应用内,查看数据中成员详情的显示字段。
| 成员信息详情设置 | 查看成员信息详情 |
|---|---|
![]() |
![]() |
注意:
- 外部联系人不受用此功能。
- 查看数据中成员详情时,字段值为空时该字段不展示。如设置展示邮箱字段,但成员的邮箱为空,则查看该成员详情时邮箱不展示。
微信服务号集成
公共模式下,管理员可以将本平台集成至企业自己的微信服务号,让成员基于企业自有的微信公众号服务号使用本平台处理业务。
详情参考:微信服务号集成
成员自定义我的工作台
开启后,成员可以自定义我的工作台,功能详情见自定义工作台。

应用包导入导出
可以批量导出及导入安装应用包。
当同时批量导出多个安装包时,应用的跨应用设置会一同导出。

批量导出安装包可设置:
- 【用户安装以后禁止再次导出】:勾选后,导出安装包,被重新导入安装后,导入安装的新安装包无法再次导出。
- 【是否导出示例数据(每个表单最新20条数据)】:勾选后,导出安装包中带有示例数据(每个表单最新20条数据)。
导出安装包取示例数据遵循以下规则:
- 取表单的最新20条数据
- 图片&附件&手写签名的内容不保留
- 成员&部门控件的内容不保留
- 提交人默认为安装人
- 流程信息不保留
批量导入安装包可设置:
是否保留示例数据:如果安装包中带有示例数据,勾选此选项,在导入后会保留这些示例数据;不勾选则不带示例数据。
注意:此处只能导入批量导出的安装包,单个安装包在新建应用-导入安装包处导入。
成员关系
成员关系开关开启后,在通讯录-成员详情中,可以设置成员关系。
成员关系详细说明参考:成员关系。

同步家校通讯录
钉钉/企业微信团队增加【同步家校通讯录】开关,需开启此开关才会同步家校通讯录,否则只同步基础部门。

水印设置
系统水印设置指为系统访问页面添加水印,可防止通过截图、拍照等方式将信息流传出去。
注意:在应用访问页面有水印;在应用设计、账户中心、报表外链、表单外链、表单公开查询链接、数据外链等页面访问时,无水印

位置
账户中心>>企业设置>>水印设置,开启水印设置。

设计
分为水印内容和水印属性两部分,水印内容是水印显示的文字,水印属性可自定义水印的样式。

水印内容:
-
可添加多个字段,<换行>可添加多次,其他字段只能添加一次。
-
自定义内容字段支持输入自定义文字。
-
已添加的字段支持排序。
水印属性:可设置字体颜色、字体大小、透明度、密集程度等属性。
当水印内容和属性有修改后,点击【保存】
保存按钮当有修改后自动展示。


