速搭速搭帮助
  • 首页
  • 帮助文档
  • 后端python
  • 开放平台
  • 场景案例
  • 更新日志
返回控制台
返回控制台
  • 表单使用
    • 高度自定义推送提醒
    • 如何利用计划任务实现便捷的业务操作
    • 基于python的无限扩展可能
    • 个性化打印“利器”
    • 自动生成电子公文
    • 表单多标签分类展示
    • 设置提交缓存避免重复录入
    • 重要的数据,提交时来个确认操作吧
    • 更好的子表单数据填充方式
    • 如何方便地查询其他表单的数据
    • 让表单提交后可以自定义提示
    • 表单提交后跳转指定链接
    • 在微信实现唯一身份填报
    • 按条件控制字段显示或隐藏
  • 报表使用
    • 开始我们的任务管理
    • 如何提高数据报表操作的便捷度
    • 如何实现基于地图定位的报表管理
    • 轻松搞定数据可视化
    • 快速汇总分析大批量数据
    • 利用聚合表轻松实现库存计算
    • 多表汇总分析运算
    • 动态大屏操作步骤
  • 团队协作
    • 链接上下游协同
    • 利用功能插件轻松实现丰富的扩展应用
    • 分享外链来收集外部的数据吧
    • 移动端扫码上传数据信息
    • 实现便捷的跨应用取数
    • 微信体系账号一体化
    • 自定义工作台创建企业门户页面
  • 数据助手
    • 数据助手子表单
      • 筛选子表单数据到普通字段
      • 普通字段添加到子表单
      • 子表单聚合计算
      • 子表单单行联动
      • 子表单批量联动
      • 子表单内联动多表
      • 子表单数据同步
    • 数据助手计划任务
      • 计划任务删除数据
      • 计划任务发起流程
    • 数据助手智能助手
      • 多字段匹配
      • 数据去重
      • 联动数据到当前表
      • 数据助手关联数据
      • 数据合并
      • 加载上次提交值
  • 行业解决方案
    • 疫情防控
      • 疫情防控行业领域能力展示——核酸检测
      • 疫情防控行业领域能力展示——返乡登记
      • 疫情防控行业领域能力展示——流调管理
    • 教育培训
      • 教育培训领域能力展示——培训机构
      • 教育培训领域能力展示——高校应用
    • 进销存
      • 订单管理系统能力展示
      • 电商行业领域能力展示
      • 进销存管理系统能力展示
    • 客户关系管理
      • 客户关系管理能力展示——获客线索与销售
      • 客户关系管理能力展示——客户关系维护
    • 人力行政管理
      • 人力行政管理系统能力展示——人力资源
      • 人力行政管理系统能力展示——行政管理
    • 巡检
      • 巡检领域系统能力展示
  • 标杆案例
    • 智慧社区细分领域合作案例展示
    • 金融领域商业合作案例
    • 千米快修连锁门店管理合作案例
    • 职通宝人资领域合作案例
    • 森马鞋业电商领域合作案例
    • 消防巡检领域案例分析
    • 疫情防控领域合作案例
    • 昌宜同方(武汉)租赁领域合作案例
    • 企资管理服务商案例
  • 开放平台API
    • 使用开放平台API接口登录系统
  • 场景应用
    • 客户管理
      • CRM-客户管理
      • CRM-线索管理
      • CRM-商机管理
    • 供应商管理
      • SRM-供应商管理
      • SRM-询报价管理
      • SRM-招投标管理
    • 生产管理
      • 生产管理-BOM和计划
      • 生产管理-生产加工
      • 生产管理-成本核算
    • 制造管理
      • 制造管理-工艺工序
      • 制造管理-生产过程
      • 制造管理-质检管理
    • 疫情防控
    • 合同管理
    • 教育培训
      • 培训机构-招生管理
      • 培训机构-学员管理
      • 培训机构-教务管理
    • 进销存
      • 云进销存-采购管理
      • 云进销存-销售管理
      • 云进销存-仓库管理
    • 设备巡检
      • 设备-巡检管理
      • 设备-报修管理
      • 设备-保养管理
    • 店铺管理
      • 店铺-客户管理
      • 店铺-订单管理
      • 店铺-收支管理
    • 人力行政
      • 人事OA-员工管理
      • 人事OA-薪资管理
      • 人事OA-考勤管理
    • 物业管理
      • 物业-业主管理
      • 物业-办公管理
      • 物业-后勤管理

培训机构-教务管理demo讲解

  • 1、简介
    • 1.1、案例简介
    • 1.2、应用场景
  • 2、设置方法
    • 2.1、表单搭建
    • 2.2、表单【排课】字段及表单属性设置
    • 2.3、表单【学员】字段及表单属性设置
    • 2.4、表单【作业发布】字段及表单属性设置
    • 2.5、表单【课堂点评】字段及表单属性设置
    • 2.6、表单【课表点名】字段及表单属性设置
    • 2.7、表单【排课明细】字段及表单属性设置
    • 2.8、【课堂信息表】报表搭建
    • 2.9、效果演示

1、简介

1.1、案例简介

本文将介绍,如何搭建培训机构-教务管理。

1.2、应用场景

可对排课、上课点名、课堂点评、作业发布进行管理。

2、设置方法

2.1、表单搭建

1)新建表单【学员】,字段设置如下:

名称 类型
学员 成员单选
姓名 单行文本
班级 下拉框
性别 单选按钮组
出生日期 日期时间
手机号码 单行文本
介绍人 单行文本
校区 下拉框
招生来源 下拉框
跟进老师 成员单选
联系人信息 子表单
基本信息/联系人 多标签

2)新增表单【教室】,字段设置如下;

名称 类型
校区 下拉框
教室名称 单行文本
可容纳人数 数字
备注 多行文本

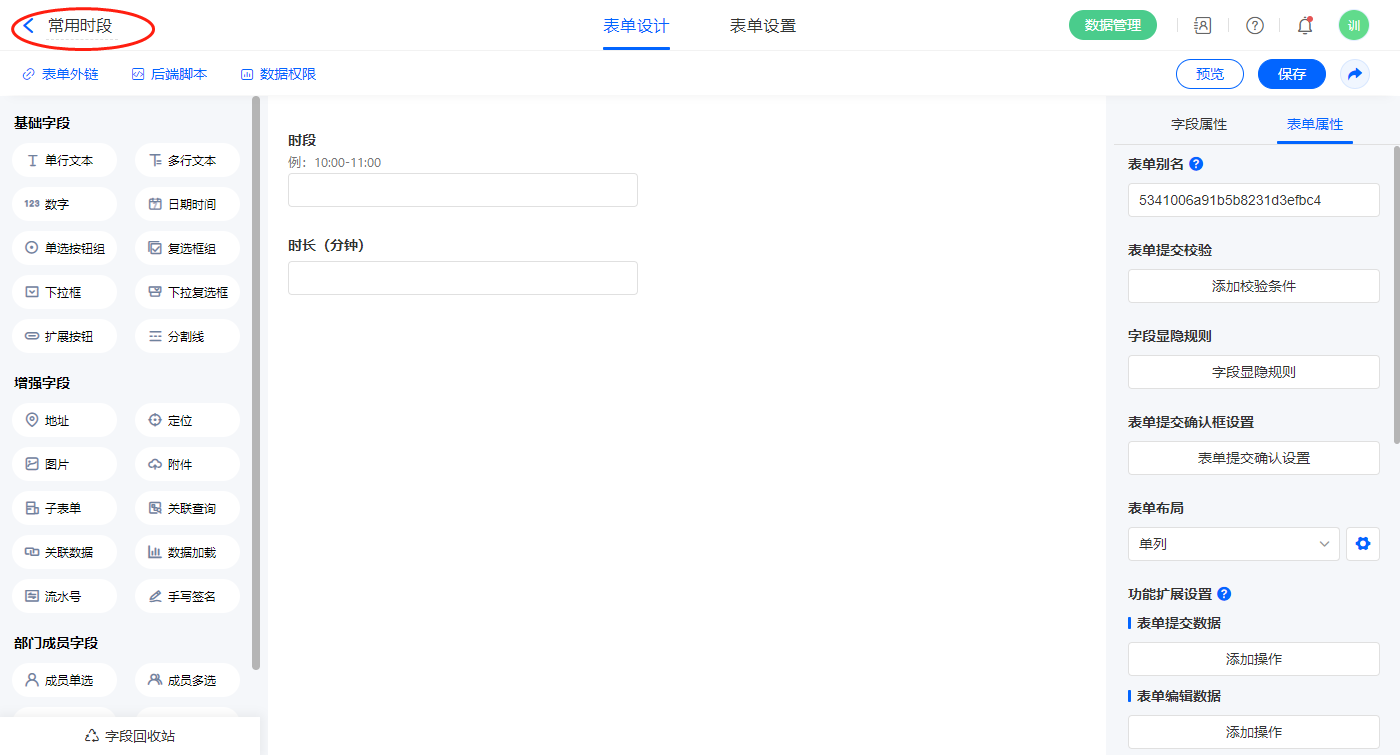
3)新增表单【常用时段】,字段设置如下;

名称 类型
时段 单行文本
时长 数字

4)新增表单【课程】,字段设置如下;

名称 类型
课程名称 单行文本
可用校区 下拉框
课程属性 下拉框
按课时计费 单选按钮组
单价 数字
组合报价 子表单

5)新增表单【班级】,字段设置如下;

名称 类型
所属校区 下拉框
班级名称 单行文本
学员成员 成员多选
负责老师 成员单选
助教 成员单选
上课教室 下拉框
开课日期 日期时间

6)新增表单【记课消】,字段设置如下;

名称 类型
排课号 单行文本
校区 下拉框
课程 下拉框
学员 成员单选
姓名 单行文本
消课课时 数字
上课老师 成员单选
助教 成员单选
上课日期 日期时间
备注 多行文本

7)新增表单【排课】,字段设置如下;

名称 类型
校区 下拉框
课程 下拉框
上课班级 下拉框
班级学员 成员多选
上课教室 下拉框
排课详情 子表单
上课老师 成员单选
授课课时 数字
助教 成员单选
授课内容 多行文本

8)新增表单【作业发布】,字段设置如下;

名称 类型
排课号 单行文本
发布日期 日期时间
班级 下拉框
通知学员 成员多选
作业课程 下拉框
上课老师 成员单选
作业内容 多行文本
要求上交时间 日期时间
附件 附件

9)新增表单【课堂点评】,字段设置如下;

名称 类型
排课号 单行文本
点评时间 日期时间
点评课程 下拉框
班级 下拉框
学员 成员多选
点评打分 单选按钮组
评价内容 多行文本
点评老师 成员单选

10)新增表单【课堂点名】,字段设置如下;

名称 类型
校区 下拉框
排课号 单行文本
课程名 下拉框
上课老师 成员单选
助教 成员单选
上课日期 日期时间
上课班级 下拉框
点名表 子表单

11)新增表单【排课明细】,字段设置如下;

名称 类型
校区 下拉框
课程 下拉框
上课班级 下拉框
上课教室 下拉框
上课日期 日期时间
时段 单行文本
时长 数字
排课号 单行文本
上课老师 成员单选
助教 成员单选
授课内容 多行文本
已点名 单行文本
课堂已点评 单行文本
作业已发布 单行文本

2.2、表单【排课】字段及表单属性设置

1)【班级学员】字段,设置默认值为数据联动,设置联动条件及联动字段,该字段为不可见字段;

【排课详情.时长】字段,设置默认值为数据联动,设置联动条件及联动字段;

2)【排课详情.排课号】字段,默认值选择公式编辑,如图设置公式,该字段为不可见字段;

【排课详情.判断是否重复】字段,默认值选择公式编辑,如图设置公式,该字段为不可见字段;

【授课课时】字段,默认值选择公式编辑,如图设置公式;

3)表单提交设置1条数据助手,名称为排课明细;

新增新增数据的执行动作,选择目标表单【排课明细】,对应赋值字段,设置好点击【完成】并保存该数据助手;

4)表单添加提交校验;

当公式“排课详情.判断是否重复=="不重复"”不满足提交时报“该时段已排课!”提示;

2.3、表单【学员】字段及表单属性设置

1)【姓名】字段,默认值选择公式编辑,如图设置公式,并设置操作权限为不可见;

2.4、表单【作业发布】字段及表单属性设置

1)【通知学员】字段,设置默认值为数据联动,设置联动条件及联动字段;

【排课号】字段,设置操作权限为不可见;

2)表单提交设置1条数据助手,名称为修改课堂状态;

新增修改数据的执行动作,选择目标表单【排课明细】,配置过滤条件及对应赋值字段,设置好点击【完成】并保存该数据助手;

2.5、表单【课堂点评】字段及表单属性设置

1)【学员】字段,设置默认值为数据联动,设置联动条件及联动字段;

【排课号】字段,设置操作权限为不可见;

2)表单提交设置1条数据助手,名称为修改课堂状态;

新增修改数据的执行动作,选择目标表单【排课明细】,配置过滤条件及对应赋值字段,设置好点击【完成】并保存该数据助手;

2.6、表单【课表点名】字段及表单属性设置

1)【排课号】字段,设置操作权限为不可见;

【点名表.姓名】字段,默认值选择公式编辑,如图设置公式,并设置操作权限为不可见;

【点名表.计课时】字段,默认值选择公式编辑,如图设置公式,并设置操作权限为不可见;

2)【点名表】子表单字段开启数据加载,数据源为【物料信息】,添加显示字段设置赋值字段及筛选条件,点击保存;

3)表单提交设置2条数据助手;

数据助手名称为记课消,新增新增数据的执行动作,选择目标表单【记课消】,选择对应赋值字段,设置好点击【完成】并保存该数据助手;

新增修改数据的执行动作,选择目标表单【排课明细】,配置过滤条件及对应赋值字段,设置好点击【完成】并保存该数据助手;

2.7、表单【排课明细】字段及表单属性设置

1)【已点名】、【课堂已点评】、【作业已发布】设置默认值为“0”,操作权限为不可见;

2.8、【课堂信息表】报表搭建

1)新增【课堂信息表】报表,用基础报表【数据表】展示数据源为表单【排课明细】的数据;

2)新增数据表菜单栏,【上课点名】、【课堂点评】、【作业发布】;

【上课点名】的菜单栏,操作模式设置为弹出表单【课表点名】;

【课堂点评】的菜单栏,操作模式设置为弹出表单【课堂点评】;

【作业发布】的菜单栏,操作模式设置为弹出表单【作业发布】;

3)数据菜单冻结属性打钩,固定数据表菜单栏位置;

4)设置报表的权限,填入权限组名称点名,选择可操作的数据表菜单;

数据权限添加过滤条件,【已点名】等于0;

设置报表的权限,填入权限组名称点评,选择可操作的数据表菜单;

数据权限添加过滤条件,【课堂已点评】等于0;

设置报表的权限,填入权限组名称作业,选择可操作的数据表菜单;

数据权限添加过滤条件,【作业已发布】等于0;

2.9、效果演示

  • 培训机构-教务管理demo应用详情
最新修改于:2023-02-23